全球最实用的IT互联网信息网站!

AI人工智能P2P分享&下载搜索网页发布信息网站地图

当前位置:诺佳网 > 电子/半导体 > MEMS传感器 >

储能系统热议下,芯森CR1V电流传感器如何赋能双

时间:2025-08-19 17:34

人气:

作者:admin

标签:

导读:在“双碳”目标推动下,大规模储能电站建设进入快车道。2023年7月1日起正式实施的储能安全新国标《电化学储能电站安全规程》要求:储能系统需具备实时监测、快速切断、双向能量...

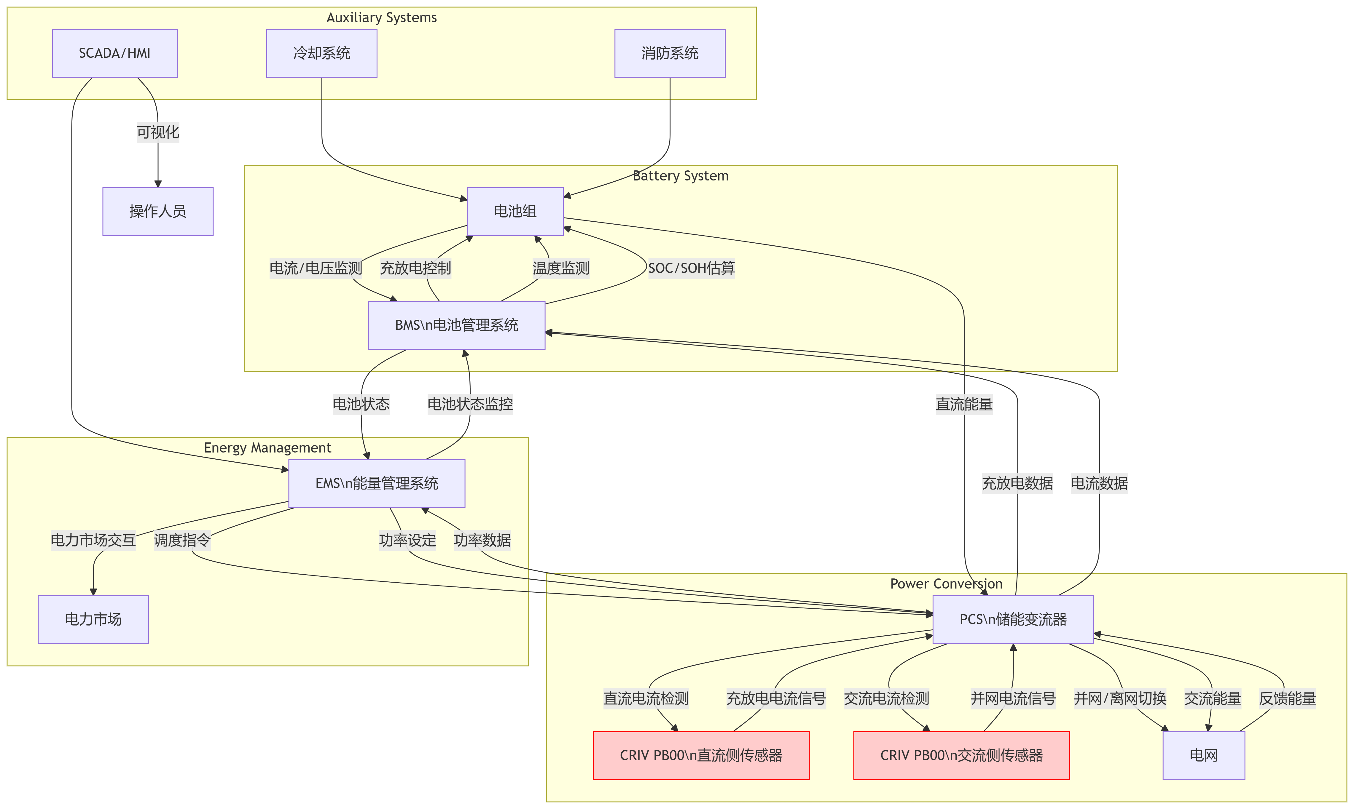
在“双碳”目标推动下,大规模储能电站建设进入快车道。2023年7月1日起正式实施的储能安全新国标《电化学储能电站安全规程》要求:储能系统需具备实时监测、快速切断、双向能量管理等能力。国家能源局等部门于2025年4月联合发布了《关于加强电化学储能安全管理有关工作的通知》,进一步强调了完善标准规范、落实安全管理责任等方面的工作。这意味着,电池管理系统(BMS)与双向变流器(PCS)的协同,成为保障电站安全高效运行的关键。

wKgZPGikRSSADAgWADBFKYzT2Ug656.png

什么是双向变流器及其作用与特点

双向变流器是一种能够实现电能双向转换的电力电子设备,可在交流电(AC)与直流电(DC)之间灵活切换,广泛应用于储能系统、电动汽车及可再生能源领域。

在储能电站中,双向变流器(PCS,Power Conversion System)是电池与电网之间的核心设备。它通过功率半导体器件(如IGBTMOSFET)的开关控制,结合PWM调制技术,实现电能的双向流动:

  • 充电模式(‌AC-DC整流模式):将电网交流电转化为直流电,为电池组充电;
  • 放电模式(DC-AC逆变模式‌):将电池直流电转化为交流电,输送至电网或供交流设备使用。
wKgZO2ikQo2AZvFyAAwhneWxvNk943.png

储能设备系统拓扑图

与单向逆变器不同,储能PCS集成充放电管理功能,需要频繁切换充放电模式,并在不同工况下保持稳定运行。这种双向能量交互,对电流检测高精度、宽动态范围、快速响应和抗干扰能力‌提出了更高要求。若检测延迟或精度不足,就可能造成电池过充过放、电网电能质量下降,甚至触发系统级安全事故。

技术需求:电流检测的高标准

在PCS和BMS协同场景下,电流传感器需要满足:

  • 宽量程与高精度:既能监测毫安级待机电流,又能覆盖数百安培的充放电主回路。
  • 宽带宽与快速响应:确保在毫秒级内准确捕捉电流突变。
  • 电气隔离与安全防护:避免高压主回路对控制板产生干扰,保障设备及人员安全。

行业方案对比

电流检测是PCS中的关键技术之一,影响到系统的控制精度和稳定性。常用的电流检测技术包括电阻采样和霍尔传感器采样。传统电阻分流器虽具备高精度,但在高压、大电流条件下易发热,且安全隔离性能有限;而磁通门类传感器虽然精度高,但体积大、成本高,不利于系统集成。行业需要一种兼顾高性能与系统经济性的解决方案。

芯森CR1V简介

芯森电子推出的CR1V系列电流传感器一款高精度霍尔闭环传感器:

特性

  • 基于霍尔原理的闭环(补偿)电流传感器
  • 原边和副边之间绝缘
  • 原材料符合UL 94-V0
  • 优异的线性度
  • 出色的精度
  • 低温漂
  • 没有插入损耗
  • 执行标准:

n IEC 60664-1: 2020

n IEC 61800-5-1: 2022

n IEC 62109-1: 2010

wKgZO2ikQo2AYsJ0AAEmOnxjRQE696.png

工业应用领域

  • 交流变频调速,伺服电机
  • 不间断电源 (UPS)
  • 直流电机驱动的静止式变流器
  • 开关电源 (SMPS)
  • 电焊机电源
  • 电池管理
  • 风能变频器
  • 测试和测量设备
wKgZO2ikQo2ADGN3AAHsTQRZXi0673.png

从以上参数表格可看出CR1V可分别应用部署在:

1. 应用于双向变流器(PCS)

核心需求

  • 精确测量双向电流(充电/放电模式切换)。
  • 高带宽以跟踪快速切换的电流波形。
  • 高隔离电压确保系统安全(储能PCS通常涉及数百伏直流母线电压)。

CR1V PB00 的匹配性

双向测量能力

所有型号(CR1V6/15/25 PB00)的测量范围均为±值(如 ±6A, ±15A, ±25A)。

输出电压公式Vout = 2.5 ± (0.625 * Ip / Im)明确支持正负电流输出(2.5V 为中点)。

高动态响应

跟踪时间仅 1 μs(@90% Im, di/dt=50A/μs),带宽 200 kHz,可准确捕捉PCS高频开关电流。

安全隔离

  • 原副边绝缘耐压AC 2.5kV/50Hz/1min瞬态耐压 9kV
  • 爬电距离15.5mm,电气间隙6.35mm,满足600V 系统基本绝缘(IEC 61800-5-1, CAT III, PD2),可直接用于直流母线电流检测。

应用领域直接匹配
规格书明确列出“电池管理”“风能变频器”(拓扑与储能PCS类似),证明其设计针对此类场景。

2. 应用于电池管理系统(BMS)

核心需求

  • 监测电池充/放电电流(双向)。
  • 高精度测量(SOC估算依赖电流积分)
  • 低温漂保证全温度范围精度。

CR1V PB00 的匹配性

高精度与低温漂

  • 全量程精度±0.7%(不包含失调电压)。
  • 增益温漂±0.05%/℃,失调电压温漂±0.05 mV/℃(-40℃~85℃),确保宽温范围内电流测量稳定。

双向电流检测
同样通过±Im范围和输出电压公式支持充放电电流区分。

低插入损耗
原边电阻极小(单匝仅0.18 mΩ),几乎不影响电池回路效率。

紧凑性与安全性

质量仅10g,尺寸小巧,易于集成到电池模块。

UL94-V0阻燃材料,符合电池系统安全要求。

wKgZPGikQo2AObIJAAEWtBdS4Ig926.png

结论

在政策高压和市场扩张的双重驱动下,储能系统对PCS与BMS的协同提出了前所未有的挑战。CRIV PB00 系列凭借其双向测量、高精度、安全隔离及动态响应特性,是储能电站中PCS和BMS电流检测的理想选择,为储能电站的安全与高效运行提供了坚实保障。

温馨提示:以上内容整理于网络,仅供参考,如果对您有帮助,留下您的阅读感言吧!
相关阅读
本类排行
相关标签
本类推荐

CPU | 内存 | 硬盘 | 显卡 | 显示器 | 主板 | 电源 | 键鼠 | 网站地图

Copyright © 2025-2035 诺佳网 版权所有 备案号:赣ICP备2025066733号
本站资料均来源互联网收集整理,作品版权归作者所有,如果侵犯了您的版权,请跟我们联系。

关注微信